Thread Rating:
  • 0 Vote(s) - 0 Average
  • 1
  • 2
  • 3
  • 4
  • 5

RoboDK and TM cobots connection problem

#1
Has anyone else encountered connection issues between RoboDK and TM cobots? With the newer versions of RoboDK (for example, version 5.9), I can’t connect to TM cobots properly, but with older versions (like version 5.2), everything works fine.
#2
What issues do you see when connecting to the TM robot controllers? Did you connect to the correct port in the robot controller?

If you can provide us with more informatino we can better help you (RDK project file, messages in the logs, etc).
#3
Hi Albert, thanks for replying to my message.
In the newer version of RoboDK, it can ping the robot IP, but when i click connect, the connection status just shows "Disconnected".
But with the older version of Robodk, I repeated the same procedure, and it can connect with the robot successfully.
Two of my customers already had the same issue.
#4
We just published an update that should fix the issue you described with your TM robots. Can you update RoboDK to the latest version and try again?

You can take the latest version from the following link:
https://robodk.com/download
#5
Hi Albert, I just downloaded the latest version (5.9.3), and it still had connection error. Cannot start D:/RoboDK/api/robot/TMDriver.py.
Or do I need to install it in the default drive - C drive?
#6
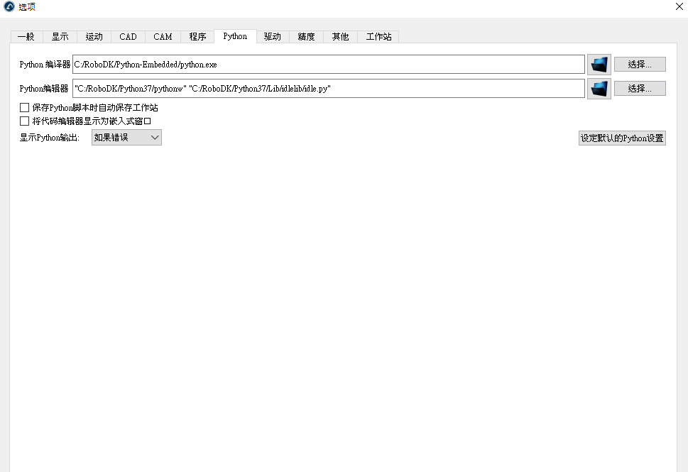
Can you share more information that you see on driver log?

Are you using the default Python embedded interpreter in Tools-Options-Other?
#7
(10-19-2025, 10:10 PM)Albert Wrote: Can you share more information that you see on driver log?

Are you using the default Python embedded interpreter in Tools-Options-Other?

Hi Albert, it just says "Error: Process failed to startConfusedystem cannot find the right file", cannot start TMDriver.py. then failed.
and i do not see any python option in tools-options-other, are you talking about tools-options-python?


Attached Files Thumbnail(s)
擷取1.PNG    擷取2.PNG   
#8
It looks like you installed RoboDK in your user's application data folder.

Can you try updating the RoboDK interpreter accordingly? In this case, I assume your Python interpreter should be here:
C:/Users/username/RoboDK/Python-Embedded/python
  




Users browsing this thread:
1 Guest(s)